Paper: GS – III, Subject: Environment and Ecology, Topic: Pollution, Issue: Global Plastic Pollution.
Context:
Plastic pollution has become a critical global environmental crisis with far-reaching impacts on ecosystems, sustainable development, and human health.
- Rapidly increasing plastic production and waste generation threaten marine life, climate stability, and socio-economic well-being, demanding urgent action from both governments and individuals.
Key Takeaways:
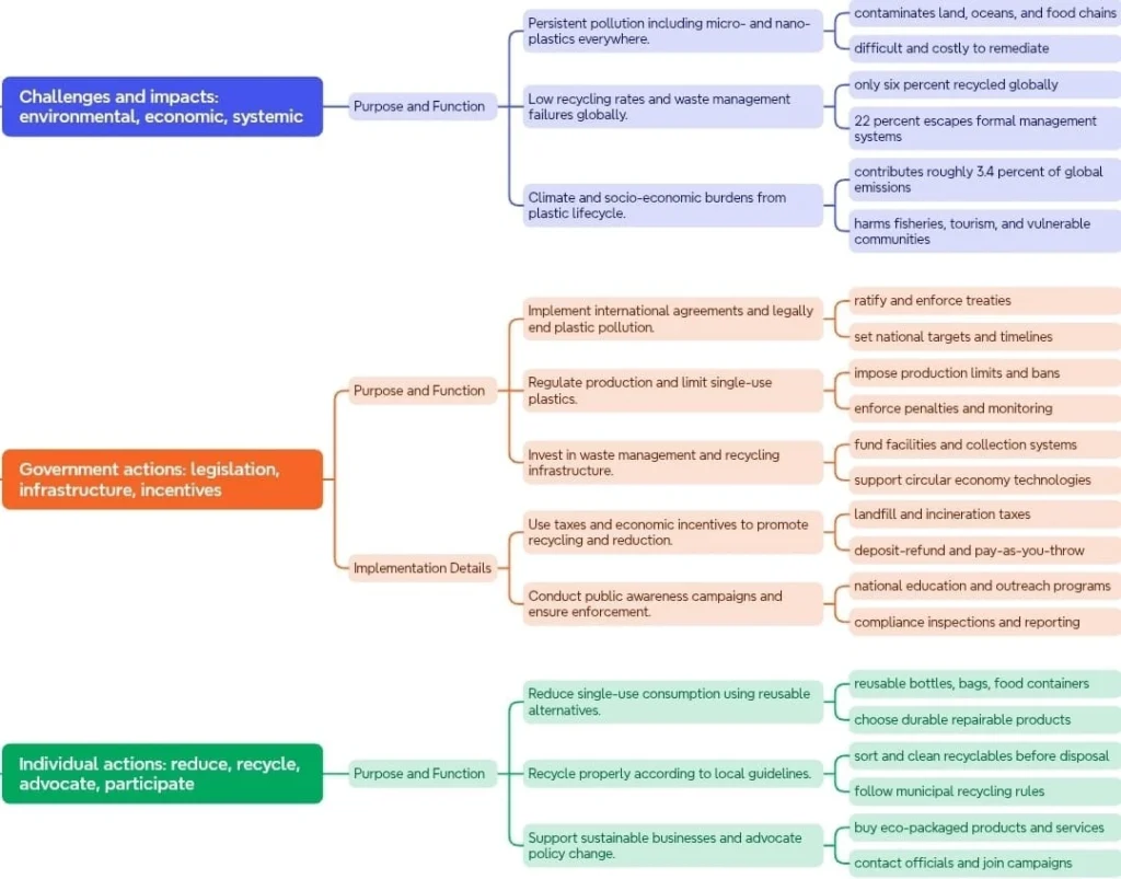
How Serious is the Global Plastic Pollution Crisis?
The global plastic pollution crisis is undeniably severe, posing a significant threat to the environment, human health, and sustainable development. The sheer scale of plastic production and waste generation is alarming, with dire consequences for ecosystems and the planet’s overall well-being.
- Rising Production: Plastic production doubled between 2000 and 2019, reaching 460 million tonnes annually.
- High Waste Generation: Global plastic waste hit 353 million tonnes in 2019, largely from packaging, consumer goods, and textiles.
- Short Use, Long Impact: Most plastics have a short lifespan (<5 years) but persist in the environment for centuries.
- Low Recycling Rate: Only 9% of plastic waste is recycled; the rest ends up in landfills, incinerators, or uncontrolled dumping.
- Projected Growth: By 2060, annual plastic waste could reach 1.2 billion tonnes if current trends continue.
- Marine Pollution: Around 11 million tonnes of plastic enter oceans yearly, adding to the existing 200 million tonnes.
- Future Risk: At current rates, by mid-century there could be more plastic than fish in the oceans (by weight).

Curbing Plastic Use: Government and Individual Roles:

Conclusion:
The global plastic pollution crisis threatens biodiversity, climate, and human health. Tackling it requires strong government regulations, individual responsibility, and global cooperation. A legally binding treaty, along with recycling innovations and circular economy measures, can help reduce pollution and safeguard the planet for future generations.
La Excellence IAS Academy, the best IAS coaching in Hyderabad, known for delivering quality content and conceptual clarity for UPSC 2025 preparation.
FOLLOW US ON:
â—‰ YouTube : https://www.youtube.com/@CivilsPrepTeam
â—‰ Facebook: https://www.facebook.com/LaExcellenceIAS
â—‰ Instagram: https://www.instagram.com/laexcellenceiasacademy/
GET IN TOUCH:
Contact us at info@laex.in, https://laex.in/contact-us/
or Call us @ +91 9052 29 2929, +91 9052 99 2929, +91 9154 24 2140
OUR BRANCHES:
Head Office: H No: 1-10-225A, Beside AEVA Fertility Center, Ashok Nagar Extension, VV Giri Nagar, Ashok Nagar, Hyderabad, 500020
Madhapur: Flat no: 301, survey no 58-60, Guttala begumpet Madhapur metro pillar: 1524, Rangareddy Hyderabad, Telangana 500081
Bangalore: Plot No: 99, 2nd floor, 80 Feet Road, Beside Poorvika Mobiles, Chandra Layout, Attiguppe, Near Vijaya Nagara, Bengaluru, 560040

